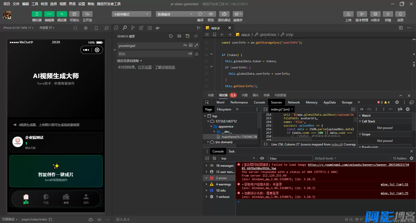
简单搭建了下,可以正常搭建出来,就是他使用的ai的API接口是固定的,需要付费才行
Sora2小程序源码带前端和后端sora 一张图片生成视频。
资源下载
网盘分流与高速直链下载入口
⚡ 高速直链
FAST
登录后可见会员下载
登录后可查看会员专享高速直链
免费声明
- 本网站的文章内容可能来源于网络,仅供大家学习与参考,如有侵权,请联系站长QQ:304906607进行删除处理。
- 文章采用: 《署名-非商业性使用-相同方式共享 4.0 国际 (CC BY-NC-SA 4.0)。
- 本站资源大多存储在云盘,如发现链接失效,请联系我们我们会第一时间更新。
- 本站一切资源不代表本站立场,并不代表本站赞同其观点和对其真实性负责。
- 本站一律禁止以任何方式发布或转载任何违法的相关信息,访客发现请向站长举报
- 本站永久网址:https://www.aybk.cn
TG多币种自动发卡工具:USDT支持与双语界面(独角数版)
« 上一篇
11-13
VMOS Pro v3.1.2 - 安卓虚拟机解锁会员版,享受无限制虚拟体验
下一篇 »
11-13




发表评论
请先登录后才能发表评论